Wiki
Forum
FAQ
Suche
Unbeantwortet
Neu
Aktiv
über proggen.org
Team
Todo
User lokal
Status
Impressum
Sie befinden sich hier:
Willkommen bei proggen.org!
»
frameworks
»
Qt-Tutorial
»
tools
»
Qt-Linguist
Seitenleiste
Community
FAQs
Links
User-Websites
Projekte
Tutorials
Einstieg
Wie starten?
Nativ
C
C++
Build-Systeme
Standard-C-Lib
Qt
Web-Programmierung
HTML
PHP
mehr...
Fachthemen
Algorithmen
Datenstrukturen
Grundlagen
GUIs
Spieleprogrammierung
Sicherheit
Elektronik
mehr...
mehr Themen
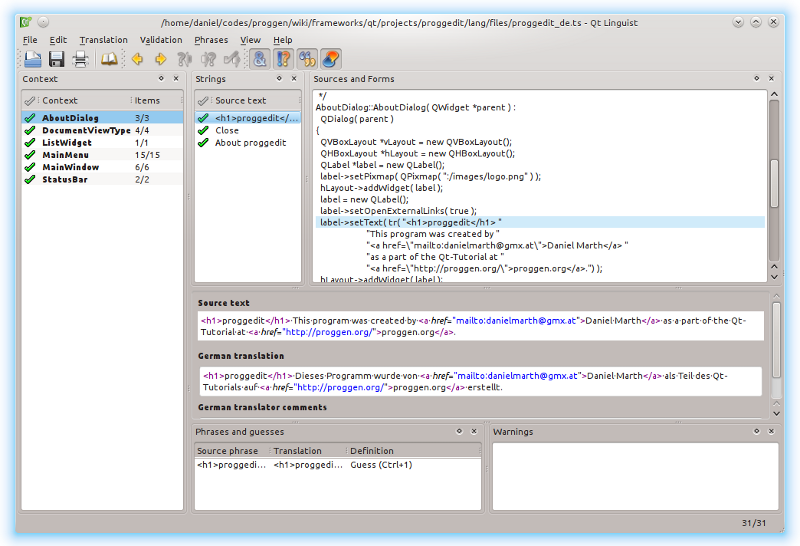
Qt-Linguist